About the Letter Editor

The letter editor letter provides you with different tools that allow you to define the content of the letter template. It also allows you to format and layout the letter.

The term “letter template” refers to the templates for client letters, invoices and labels.

These tools allow you to perform tasks such as:

The Form pane allows you to open all of the forms available in the Form Manager.

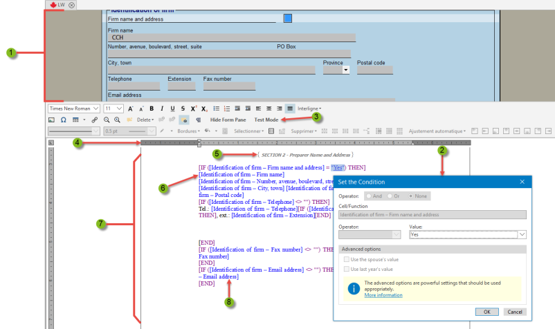
Drag and drop cells into the letter. When using a cell to set a condition, you can select the applicable operator and comparison value.

Use the Test mode to merge temporarily the letter with the data in the active return or another return and check the results.

The horizontal ruler allows you to measure the length of the paragraphs as well as other elements in the letter. The measurement unit used by the ruler is the inch. You can also use the ruler to adjust paragraphs indent and set the tabs.

Instructions can be inserted to document or identify the template sections and conditions.

Insert the cell outside of a condition to print its value.

The colour-coded display makes it easy to distinguish the various elements of the template.

Click a cell to jump to the applicable form in the above form pane.